@philip_schwarz
deck by https://fpilluminated.org/
multiple maintenance problem
Change by
Modification
CHANGE
solution
COPY
solution
Hacker
Change by
Addition
OCP
solution
Chooses
Chooses
switch
extends
is evil!!!!!
But…
extends is evil!!!!!
But, using inheritance is no longer the main approach
to satisfying the OCP
Allen Holub 2004
2003
Using inheritance is still one of the ways of satisfying the OCP,
and was considered THE approach for a long while
Why extends is evil
1988 - 1st ed. 1997 – 2nd ed.
1995
That started changing with the emergence of the
design techniques presented in Design Patterns
2003
2004
“One major value of studying patterns is that
they all, whatever else is true about them, tend
to be more open-closed than the alternatives”
2008 1995
An object's class defines how the object is implemented
(state and operation implementation)
It's important to understand the difference
between an object's class and its type
An object's type only refers to its interface -
the set of requests to which it can respond
Of course, there is a close relationship between class and
type. Because a class defines the operations it can
perform, it also defines the object's type.
public class Person
{
private String name;
private Date birthdate;
public Person(String name, Date birthdate)
{
this.name = name;
this.birthdate = birthdate
}
public String getName() {
return name;
}
public String getBirthdate() {
return birthdate ;
}
}
Any class C, implicitly
forms a type C.
Languages like C++ and Eiffel use
classes to specify BOTH an object's type
AND it's implementation.
An object can have many types
Objects of different classes can have the same type
Generalization: a relationship
between a more specific and a
more general description, used
for inheritance and
polymorphic type
declarations
Realization: a relationship
between a specification and
its implementation
Derived inherits implementation from Base
Derived inherits type (interface) from Base
Derived inherits type
from Base
Current and future specializations of Base
are substitutable for Base in clients
Current and future realizations are
substitutable for Base in clients
“[in a Type hierarchy] the supertype’s behavior must be
supported by the subtypes: subtype objects can be
substituted for supertype objects without affecting the
behavior of the using code.”
Liskov Substitution Principle
(Barbara Liskov – 1988)
It's also important to understand the difference between
class inheritance and interface inheritance (or subtyping)
In contrast, interface inheritance (or subtyping) describes when
an object can be used in place of another
Class inheritance defines an object's implementation in terms
of another object's implementation. In short, it's a mechanism
for code and representation sharing
Class Inheritance
AND Interface Inheritance
JUST Interface Inheritance
It's easy to confuse these two concepts, because many
languages don't support the distinction between [them]
In languages like C++ and Eiffel, inheritance means
BOTH interface inheritance and implementation
inheritance
[ interface inheritance and implementation inheritance]
If Java were like C++, it would only support realization with extends
Class Inheritance
AND Interface Inheritance
JUST Interface Inheritance
Most statically typed OO languages conflate the two concerns of inheritance
and subtyping into a single mechanism. That's a kludge. Interfaces decouple
the two concerns – Nat Pryce
The interface construct is one the few things that Java really got right (that
and GC) – Steve Freeman
But Java improves on C++ by also supporting realization with implements
Class Inheritance
AND Interface Inheritance
JUST Interface Inheritance
JUST Interface Inheritance
James Gosling was once asked "if you could do
java over again, what would you change?"
His answer: "I'd leave out classes"
After the laughter died down, he explained that the real problem wasn't classes
per se but rather implementation inheritance (the extends relationship).
Class Inheritance
AND Interface Inheritance JUST Interface Inheritance
JUST Interface Inheritance
Interface inheritance (the implements relationship) is much preferred.
Avoid implementation inheritance whenever possible.
Although most programming languages don't support
the distinction between interface [inheritance] and
implementation inheritance, people make the
distinction in practice
Many of the design patterns
Depend on this distinction
The GoF broke the patterns into two scopes
CLASS PATTERNS
require implementation inheritance (extends) to be reified
OBJECT PATTERNS
should be implemented using nothing but interface inheritance (implements)
GoF Design Patterns
implementation
inheritance
interface
inheritance
Template Method Pattern
Object
Modeling
Technique
Unified
Modeling
Language
implementation
inheritance
Strategy Pattern
OMT
UML
interface
inheritance
The GoF Design Patterns book is, in fact, largely about replacing implementation
inheritance (extends) with interface inheritance (implements)
Allen Holub 2004
It's not an accident that there are many more Object patterns than Class
patterns.
implementation
inheritance
interface
inheritance
Robert Martin
(Uncle Bob)
2002
Single Responsibility Principle
Open Closed Principle
Liskov Substitution Principle
Interface Segregation Principle
Dependency Inversion Principle
Rigidity. The design is difficult to change.
Fragility. The design is easy to break.
Immobility. The design is difficult to reuse.
Viscosity. It is difficult to do the right thing.
Needless complexity. Overdesign.
Needless repetition. Mouse abuse.
Opacity. Disorganized expression.
Symptoms of poor design (or Design Smells):
Often, the smell is caused by the violation of
one or more OO Design Principles:
OO Design Principles help developers eliminate Design Smells
The Contemporary Version of the OCP
Modules that conform to OCP have two primary attributes:
The Contemporary Version of the OCP
Robert Martin
(Uncle Bob)
Software entities (classes, modules, functions, etc.)
should be open for extension but closed for modification.
• They are open for extension. This means that the behavior of the module can be
extended. As the requirements of the application change, we can extend the module
with new behaviors that satisfy those changes. In other words, we are able to change
what the module does.
• They are closed for modification. Extending the behavior of a module does not
result in changes to the source, or binary, code of the module. The binary
executable version of the module…remains untouched.
The notion that a class is not coupled to another
concrete class or class that can be instantiated.
Instead, the class is coupled to other base, or
abstract, classes. Kirk
Knoernschild
Account class is
coupled at the abstract
level to the
AccountType
inheritance hierarchy
So we can extend the
AccountType class, creating
a new class such as
MoneyMarket, without
having to modify our
Account class.
We have achieved OCP and now can extend our
system without modifying its existing code base.
Account isn't directly
coupled to either of the
concrete Savings or
Checking classes
2001
In Java, this abstract class can be either a class
with the abstract modifier or a Java interface
data type.
At the heart of the contemporary OCP there is the
concept of abstract coupling.
Depend upon abstractions. Do not depend upon concretions.
DIP formalizes the concept of abstract coupling and clearly states that
we should couple at the abstract level, not at the concrete level
• There exists a striking similarity between DIP and OCP. In fact,
these two principles are closely related
• High-level modules should not depend on low-level
modules. Both should depend on abstractions.
DIP: The Dependency-Inversion Principle
• Abstractions should not depend on details.
Details should depend on abstractions.
• Fundamentally, DIP tells us how we can adhere to OCP
• if OCP is the desired end, DIP is the means through
which we achieve that end.
AccountType is abstract, so the coupling of Account to
AccountType is abstract coupling, and so is the coupling of
Savings and Checking to AccountType
High-level module Account does not depend on low-level
modules Savings and Checking. Account, Savings and
Checking, all depend on an abstraction: AccountType.
DIP
LSP: Subclasses should be substitutable for their
base classes
Think of LSP as an extension to OCP
The LSP is one of the prime enablers of OCP
X
In order to take advantage of LSP,
we must adhere to OCP
because violations of LSP
also are violations of OCP
but not vice versa
X
X
But why?
every violation of the LSP is a latent violation of the OCP
because in order to repair the damage … we are going to have
to add if statements and hang dependencies upon subtypes
Untrustworthy hierarchies [those violating the LSP] force objects
that interact with them to know their quirks
when asked to use one … [inexperienced developers] will embed
knowledge of its quirks into their own code
if (bicycle instanceof MountainBike)
{
// do XYZ
}
if (bicycle instanceof MountainBike)
{
// do XYZ
}
if (bicycle instanceof MountainBike)
{
// code that knows about
}
often by explicitly
checking the classes
of objects
X
X
Change by
Modification
In its simplest form, LSP is difficult to differentiate from OCP, but a subtle difference
does exist.
Savings and Checking are substitutable
for AccountType
OCP is centered around abstract coupling. LSP, while also heavily dependent
on abstract coupling, is in addition heavily dependent on preconditions and
postconditions, which is LSP's relation to Design by Contract
LSP
Abstract coupling is
“Program to an interface, not an implementation”
Abstract Coupling
the means through which LSP achieves its flexibility
the mechanism required for DIP
and the heart of OCP
The Template Method and Strategy patterns are the most
common ways of satisfying OCP
Template Method Pattern Strategy Pattern
Is one as good as the other? Can they be used interchangeably?
interface
inheritance
implementation
inheritance
“it is easy to confuse implementation inheritance with interface inheritance
because many languages don’t support the distinction between them”
“The GoF Design Patterns book is, in fact, largely about replacing
implementation inheritance (extends) with interface
inheritance (implements)”
“Template Method has little to recommend it in most situations.
Strategy for example, typically provides a better alternative.”
“Many of the design patterns Depend on this distinction”
Interface inheritance (the implements relationship) is much preferred.
Avoid implementation inheritance whenever possible.
“Another way of characterizing
Change by Addition that you
may come across is the Open
Closed Principle”
“Meyer is generally credited as
having originated the term
[OCP], however his focus
(being in the golden days of
OO inheritance) was on the
polymorphic approach”
Template Method Pattern
Polymorphic solution
Change by
Addition
OCP
solution
Organized
Hacking
CHANGE
solution
COPY
solution
Source code copy
solution
Parametric
solution
multiple maintenance problem
Change by
Modification
Strategy Pattern
Compositional solution
You encapsulate the variability points
in instance methods. These can then
be overridden in subclasses, one for
each required variant
You encapsulate the variability points in a well
defined interface and use delegation to compose
the overall behaviour. Concrete classes,
implementing the interface, define the variants’
behaviour.
Change by
Addition
Change by
Addition
By 1995, it was clear that [implementation] inheritance was very
easy to overuse and that overuse of inheritance was very costly.
[The Gang of Four] went so far as to stress:
[Template Method and Strategy are] two patterns that epitomize
the difference between inheritance and delegation.
They solve similar problems and can often be used interchangeably
So we cut back on our use of [implementation] inheritance, often
replacing it with composition or delegation.
“Favour object composition over class inheritance”
Prevents us from making one of the most catastrophic mistakes that
contribute to the demise of an object-oriented system: using
inheritance as the primary reuse mechanism
The Composite Reuse Principle
“These two patterns represent a clear separation of generic
functionality from the detailed implementation of that
functionality”.
The STRATEGY pattern provides one extra benefit over the TEMPLATE METHOD pattern.
In order to conform to the DIP, we want to make sure that the generic algorithm
does not depend on the detailed implementation.
Strategy Pattern
Template Method Pattern
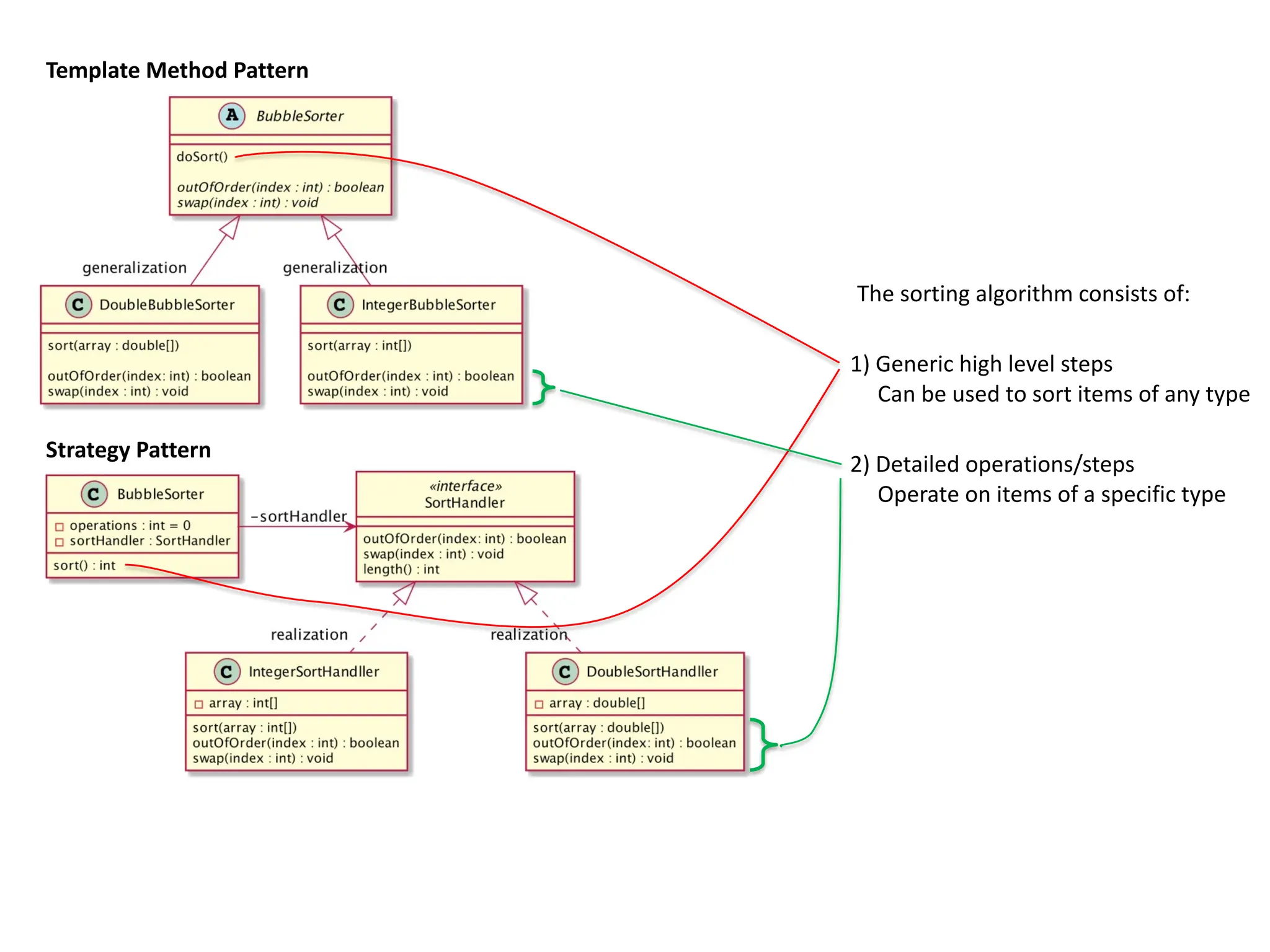
The sorting algorithm consists of:
1) Generic high level steps
Can be used to sort items of any type
2) Detailed operations/steps
Operate on items of a specific type
Strategy Pattern
Template Method Pattern
The TEMPLATE METHOD pattern allows a generic algorithm to manipulate many possible detailed
implementations,
But Template Method partially violates the DIP
because it uses implementation inheritance
so the detailed implementations
don't depend on an abstraction
they depend on the generic algorithm
and so they are inextricably bound to it
and cannot be reused by other generic algorithms
High-level modules should not depend on
low-level modules.
Both should depend on abstractions.
BubbleSorter’s doSort() method satisfies
the DIP because it depends on abstract
methods outOfOrder() and swap()
DoubleBubbleSorter and
IntegerBubbleSorter
do not satisfy the DIP because they depend on
BubbleSorter, which is NOT an abstraction
since it contains a concrete generic algorithm
DIP
X
Design Smell: Immobility
Template Method Pattern
The Strategy pattern fully conforms to the DIP
because it uses interface inheritance
so the detailed implementations do depend
on an abstraction (the interface),
so the detailed implementations can be manipulated
by (reused for) many different generic algorithms
Strategy has this additional benefit over Template Method
High-level modules should not depend on
low-level modules.
Both should depend on abstractions.
DIP
Not only does BubbleSorter
satisfy the DIP, because its
sort() method depends on
interface SortHandler, i.e. an abstraction
but IntegerSortHandler and
DoublSortHandler
also satisfy the DIP, because they also
depend on the SortHandler abstraction
Strategy Pattern
inherits from
(OO inheritance)
Original
OCP
The original version of the
OCP used implementation
inheritance
While the contemporary version of the
OCP mostly uses interface inheritance,
it sometimes does use implementation
inheritance
realization
Contemporary
OCP
generalization
+
In many ways, the OCP is at the heart of object-oriented design
Conformance to this principle is what yields the greatest benefits claimed
for OO technology: flexibility, reusability, and maintainability
[it is not] a good idea to apply rampant abstraction to every part of the application.
Rather, it requires a dedication on the part of the developers to apply abstraction
only to those parts of the program that exhibit frequent change.
Resisting premature abstraction is as important as abstraction itself.
I hope you enjoyed that.

Adobe Photoshop Lightroom Classic Crack Free Download

  • 1.
  • 2.
    multiple maintenance problem Changeby Modification CHANGE solution COPY solution Hacker Change by Addition OCP solution Chooses Chooses switch extends is evil!!!!! But…
  • 3.
    extends is evil!!!!! But,using inheritance is no longer the main approach to satisfying the OCP Allen Holub 2004 2003
  • 4.
    Using inheritance isstill one of the ways of satisfying the OCP, and was considered THE approach for a long while Why extends is evil 1988 - 1st ed. 1997 – 2nd ed. 1995 That started changing with the emergence of the design techniques presented in Design Patterns 2003 2004
  • 5.
    “One major valueof studying patterns is that they all, whatever else is true about them, tend to be more open-closed than the alternatives” 2008 1995
  • 6.
    An object's classdefines how the object is implemented (state and operation implementation) It's important to understand the difference between an object's class and its type An object's type only refers to its interface - the set of requests to which it can respond
  • 7.
    Of course, thereis a close relationship between class and type. Because a class defines the operations it can perform, it also defines the object's type. public class Person { private String name; private Date birthdate; public Person(String name, Date birthdate) { this.name = name; this.birthdate = birthdate } public String getName() { return name; } public String getBirthdate() { return birthdate ; } } Any class C, implicitly forms a type C. Languages like C++ and Eiffel use classes to specify BOTH an object's type AND it's implementation.
  • 8.
    An object canhave many types Objects of different classes can have the same type
  • 9.
    Generalization: a relationship betweena more specific and a more general description, used for inheritance and polymorphic type declarations Realization: a relationship between a specification and its implementation Derived inherits implementation from Base Derived inherits type (interface) from Base Derived inherits type from Base Current and future specializations of Base are substitutable for Base in clients Current and future realizations are substitutable for Base in clients “[in a Type hierarchy] the supertype’s behavior must be supported by the subtypes: subtype objects can be substituted for supertype objects without affecting the behavior of the using code.” Liskov Substitution Principle (Barbara Liskov – 1988)
  • 10.
    It's also importantto understand the difference between class inheritance and interface inheritance (or subtyping) In contrast, interface inheritance (or subtyping) describes when an object can be used in place of another Class inheritance defines an object's implementation in terms of another object's implementation. In short, it's a mechanism for code and representation sharing Class Inheritance AND Interface Inheritance JUST Interface Inheritance
  • 11.
    It's easy toconfuse these two concepts, because many languages don't support the distinction between [them] In languages like C++ and Eiffel, inheritance means BOTH interface inheritance and implementation inheritance [ interface inheritance and implementation inheritance]
  • 12.
    If Java werelike C++, it would only support realization with extends Class Inheritance AND Interface Inheritance JUST Interface Inheritance
  • 13.
    Most statically typedOO languages conflate the two concerns of inheritance and subtyping into a single mechanism. That's a kludge. Interfaces decouple the two concerns – Nat Pryce The interface construct is one the few things that Java really got right (that and GC) – Steve Freeman But Java improves on C++ by also supporting realization with implements Class Inheritance AND Interface Inheritance JUST Interface Inheritance JUST Interface Inheritance
  • 14.
    James Gosling wasonce asked "if you could do java over again, what would you change?" His answer: "I'd leave out classes" After the laughter died down, he explained that the real problem wasn't classes per se but rather implementation inheritance (the extends relationship). Class Inheritance AND Interface Inheritance JUST Interface Inheritance JUST Interface Inheritance Interface inheritance (the implements relationship) is much preferred. Avoid implementation inheritance whenever possible.
  • 15.
    Although most programminglanguages don't support the distinction between interface [inheritance] and implementation inheritance, people make the distinction in practice Many of the design patterns Depend on this distinction
  • 16.
    The GoF brokethe patterns into two scopes CLASS PATTERNS require implementation inheritance (extends) to be reified OBJECT PATTERNS should be implemented using nothing but interface inheritance (implements)
  • 17.
  • 18.
  • 19.
  • 20.
    The GoF DesignPatterns book is, in fact, largely about replacing implementation inheritance (extends) with interface inheritance (implements) Allen Holub 2004 It's not an accident that there are many more Object patterns than Class patterns. implementation inheritance interface inheritance
  • 21.
    Robert Martin (Uncle Bob) 2002 SingleResponsibility Principle Open Closed Principle Liskov Substitution Principle Interface Segregation Principle Dependency Inversion Principle Rigidity. The design is difficult to change. Fragility. The design is easy to break. Immobility. The design is difficult to reuse. Viscosity. It is difficult to do the right thing. Needless complexity. Overdesign. Needless repetition. Mouse abuse. Opacity. Disorganized expression. Symptoms of poor design (or Design Smells): Often, the smell is caused by the violation of one or more OO Design Principles: OO Design Principles help developers eliminate Design Smells The Contemporary Version of the OCP
  • 22.
    Modules that conformto OCP have two primary attributes: The Contemporary Version of the OCP Robert Martin (Uncle Bob) Software entities (classes, modules, functions, etc.) should be open for extension but closed for modification. • They are open for extension. This means that the behavior of the module can be extended. As the requirements of the application change, we can extend the module with new behaviors that satisfy those changes. In other words, we are able to change what the module does. • They are closed for modification. Extending the behavior of a module does not result in changes to the source, or binary, code of the module. The binary executable version of the module…remains untouched.
  • 23.
    The notion thata class is not coupled to another concrete class or class that can be instantiated. Instead, the class is coupled to other base, or abstract, classes. Kirk Knoernschild Account class is coupled at the abstract level to the AccountType inheritance hierarchy So we can extend the AccountType class, creating a new class such as MoneyMarket, without having to modify our Account class. We have achieved OCP and now can extend our system without modifying its existing code base. Account isn't directly coupled to either of the concrete Savings or Checking classes 2001 In Java, this abstract class can be either a class with the abstract modifier or a Java interface data type. At the heart of the contemporary OCP there is the concept of abstract coupling.
  • 24.
    Depend upon abstractions.Do not depend upon concretions. DIP formalizes the concept of abstract coupling and clearly states that we should couple at the abstract level, not at the concrete level • There exists a striking similarity between DIP and OCP. In fact, these two principles are closely related • High-level modules should not depend on low-level modules. Both should depend on abstractions. DIP: The Dependency-Inversion Principle • Abstractions should not depend on details. Details should depend on abstractions. • Fundamentally, DIP tells us how we can adhere to OCP • if OCP is the desired end, DIP is the means through which we achieve that end.
  • 25.
    AccountType is abstract,so the coupling of Account to AccountType is abstract coupling, and so is the coupling of Savings and Checking to AccountType High-level module Account does not depend on low-level modules Savings and Checking. Account, Savings and Checking, all depend on an abstraction: AccountType. DIP
  • 26.
    LSP: Subclasses shouldbe substitutable for their base classes Think of LSP as an extension to OCP The LSP is one of the prime enablers of OCP X In order to take advantage of LSP, we must adhere to OCP because violations of LSP also are violations of OCP but not vice versa X X But why?
  • 27.
    every violation ofthe LSP is a latent violation of the OCP because in order to repair the damage … we are going to have to add if statements and hang dependencies upon subtypes Untrustworthy hierarchies [those violating the LSP] force objects that interact with them to know their quirks when asked to use one … [inexperienced developers] will embed knowledge of its quirks into their own code if (bicycle instanceof MountainBike) { // do XYZ } if (bicycle instanceof MountainBike) { // do XYZ } if (bicycle instanceof MountainBike) { // code that knows about } often by explicitly checking the classes of objects X X Change by Modification
  • 28.
    In its simplestform, LSP is difficult to differentiate from OCP, but a subtle difference does exist. Savings and Checking are substitutable for AccountType OCP is centered around abstract coupling. LSP, while also heavily dependent on abstract coupling, is in addition heavily dependent on preconditions and postconditions, which is LSP's relation to Design by Contract LSP
  • 29.
    Abstract coupling is “Programto an interface, not an implementation” Abstract Coupling the means through which LSP achieves its flexibility the mechanism required for DIP and the heart of OCP
  • 30.
    The Template Methodand Strategy patterns are the most common ways of satisfying OCP Template Method Pattern Strategy Pattern Is one as good as the other? Can they be used interchangeably? interface inheritance implementation inheritance
  • 31.
    “it is easyto confuse implementation inheritance with interface inheritance because many languages don’t support the distinction between them” “The GoF Design Patterns book is, in fact, largely about replacing implementation inheritance (extends) with interface inheritance (implements)” “Template Method has little to recommend it in most situations. Strategy for example, typically provides a better alternative.” “Many of the design patterns Depend on this distinction” Interface inheritance (the implements relationship) is much preferred. Avoid implementation inheritance whenever possible.
  • 32.
    “Another way ofcharacterizing Change by Addition that you may come across is the Open Closed Principle” “Meyer is generally credited as having originated the term [OCP], however his focus (being in the golden days of OO inheritance) was on the polymorphic approach” Template Method Pattern Polymorphic solution Change by Addition OCP solution Organized Hacking CHANGE solution COPY solution Source code copy solution Parametric solution multiple maintenance problem Change by Modification Strategy Pattern Compositional solution You encapsulate the variability points in instance methods. These can then be overridden in subclasses, one for each required variant You encapsulate the variability points in a well defined interface and use delegation to compose the overall behaviour. Concrete classes, implementing the interface, define the variants’ behaviour. Change by Addition Change by Addition
  • 33.
    By 1995, itwas clear that [implementation] inheritance was very easy to overuse and that overuse of inheritance was very costly. [The Gang of Four] went so far as to stress: [Template Method and Strategy are] two patterns that epitomize the difference between inheritance and delegation. They solve similar problems and can often be used interchangeably So we cut back on our use of [implementation] inheritance, often replacing it with composition or delegation. “Favour object composition over class inheritance” Prevents us from making one of the most catastrophic mistakes that contribute to the demise of an object-oriented system: using inheritance as the primary reuse mechanism The Composite Reuse Principle
  • 34.
    “These two patternsrepresent a clear separation of generic functionality from the detailed implementation of that functionality”. The STRATEGY pattern provides one extra benefit over the TEMPLATE METHOD pattern. In order to conform to the DIP, we want to make sure that the generic algorithm does not depend on the detailed implementation. Strategy Pattern Template Method Pattern
  • 35.
    The sorting algorithmconsists of: 1) Generic high level steps Can be used to sort items of any type 2) Detailed operations/steps Operate on items of a specific type Strategy Pattern Template Method Pattern
  • 36.
    The TEMPLATE METHODpattern allows a generic algorithm to manipulate many possible detailed implementations, But Template Method partially violates the DIP because it uses implementation inheritance so the detailed implementations don't depend on an abstraction they depend on the generic algorithm and so they are inextricably bound to it and cannot be reused by other generic algorithms High-level modules should not depend on low-level modules. Both should depend on abstractions. BubbleSorter’s doSort() method satisfies the DIP because it depends on abstract methods outOfOrder() and swap() DoubleBubbleSorter and IntegerBubbleSorter do not satisfy the DIP because they depend on BubbleSorter, which is NOT an abstraction since it contains a concrete generic algorithm DIP X Design Smell: Immobility Template Method Pattern
  • 37.
    The Strategy patternfully conforms to the DIP because it uses interface inheritance so the detailed implementations do depend on an abstraction (the interface), so the detailed implementations can be manipulated by (reused for) many different generic algorithms Strategy has this additional benefit over Template Method High-level modules should not depend on low-level modules. Both should depend on abstractions. DIP Not only does BubbleSorter satisfy the DIP, because its sort() method depends on interface SortHandler, i.e. an abstraction but IntegerSortHandler and DoublSortHandler also satisfy the DIP, because they also depend on the SortHandler abstraction Strategy Pattern
  • 38.
    inherits from (OO inheritance) Original OCP Theoriginal version of the OCP used implementation inheritance While the contemporary version of the OCP mostly uses interface inheritance, it sometimes does use implementation inheritance realization Contemporary OCP generalization +
  • 39.
    In many ways,the OCP is at the heart of object-oriented design Conformance to this principle is what yields the greatest benefits claimed for OO technology: flexibility, reusability, and maintainability [it is not] a good idea to apply rampant abstraction to every part of the application. Rather, it requires a dedication on the part of the developers to apply abstraction only to those parts of the program that exhibit frequent change. Resisting premature abstraction is as important as abstraction itself.
  • 40.
    I hope youenjoyed that.